Журнал
Создание пользовательского IP-ядра в Qsys/Platform Designer
4 декабря 2019 г.· 7 мин на чтение
Скачать статью в формате PDF Вам доступна статья в формате PDF Аннотация В статье рассмотрен способ создания пользовательских IP-ядер в Intel Qsys/Intel Platform Designer. И Intel Qsys, и Intel Platform Designer являются компонентами среды Intel Quartus....
Скачать статью в формате PDF
Для примера возьмем простой модуль, написанный на VHDL, имеющий 3 интерфейса: Avalon-STin, Avalon-STout и Avalon-MMcsr. Модуль должен принимать поток данных по интерфейсу Avalon-STin, выполнять над данными некоторые преобразования (это сейчас для нас не важно) и выдавать результат по интерфейсу Avalon-STout. А Avalon-MMcsr будет при этом задавать параметры работы модуля.
В листинге представлен код модуля
На самой первой вкладке необходимо заполнить информацию об IP-ядре: имя, версию, группу в IP-каталоге и т. д. Мы зададим только поля Name и Display name. В большинстве случаев этого будет достаточно. В оба поля напишем название модуля «Stream_converter». Имя может быть любым и не обязательно соответствовать названию модуля.
Далее перейдем на вкладку Files и добавим исходные файлы к IP-ядру.
Можно добавить все файлы, который входят в состав модуля, но я предпочитаю добавлять только обертку верхнего уровня модуля, т. к. все добавленные файлы будут копироваться в каталог сгенерированных файлов, что не всегда удобно.
После добавления всех необходимых файлов жмем кнопку Analyze Synthesis Files и ждем, пока Platform Designer проверит синтаксис добавленных файлов.
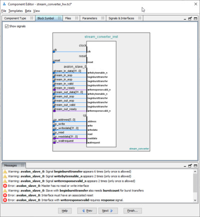
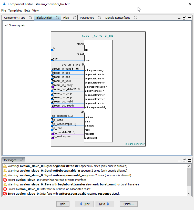
Теперь на вкладке Block Symbol мы можем уже увидеть все интерфейсы, которые Platform Designer смог определить автоматически. Как видим, Platform Designer корректно определил интерфейс Avalon-MM (ControlPort), а вот оба stream интерфейса определились неправильно. Теперь на вкладке Signals & Interfaces необходимо подправить некорректно определённые интерфейсы.
Как видим, теперь у нас и правда 2 Avalon-ST интерфейса, но все сигналы помечены красным, и в логе будет множество ошибок, т. к. сигналы имеют неправильное назначение. В каждом интерфейсе необходимо задать правильные функции для всех сигналов, чтобы в Platform Designer корректно подключать между собой разные модули. После назначения функций осталась ещё одна ошибка и пара предупреждений
.
Необходимо для каждого интерфейса типа Avalon-MM и Avalon-ST назначить сигнал сброса. Обязательным ещё является тактовый сигнал, но он определился автоматически. Задавать тактовый сигнал и сигнал сброса для интерфейсов необходимо для того, чтобы Platform Designer мог корректно подключать интерфейсы из разных клоковыми доменов. Например, наше IP-ядро может работать на системной частоте 100 МГц, но интерфейс программирования может быть подключен к PCIe контроллеру, который работает на частоте 125 МГц (его интерфейсная часть со стороны FPGA). В случае с доступом к регистрам модуля мы можем просто соединить наше IP-ядро и PCIe-контроллер, не думая о CDC (Clock Domain Crossing). Platform Designer автоматически вставит переход между частотами. Но это не очень правильный путь, т.к. подобные преобразования потребляют дополнительные ресурсы, и в большом проекте Platform Designer может автоматически поставить десяток переходников между клоковыми доменами и, например, преобразователей разрядности шины. Но оптимизация системы в Platform Designer – это отдельная обширная тема, её мы рассмотрим в другой раз.
После последних исправлений у нас больше нет никаких предупреждений, и остается только нажать кнопку Finish для завершения создания IP-ядра.
Теперь в окне IP catalog у нас появился новое IP-ядро.

Рисунок 11 – Новый компонент в окне IP-catalog
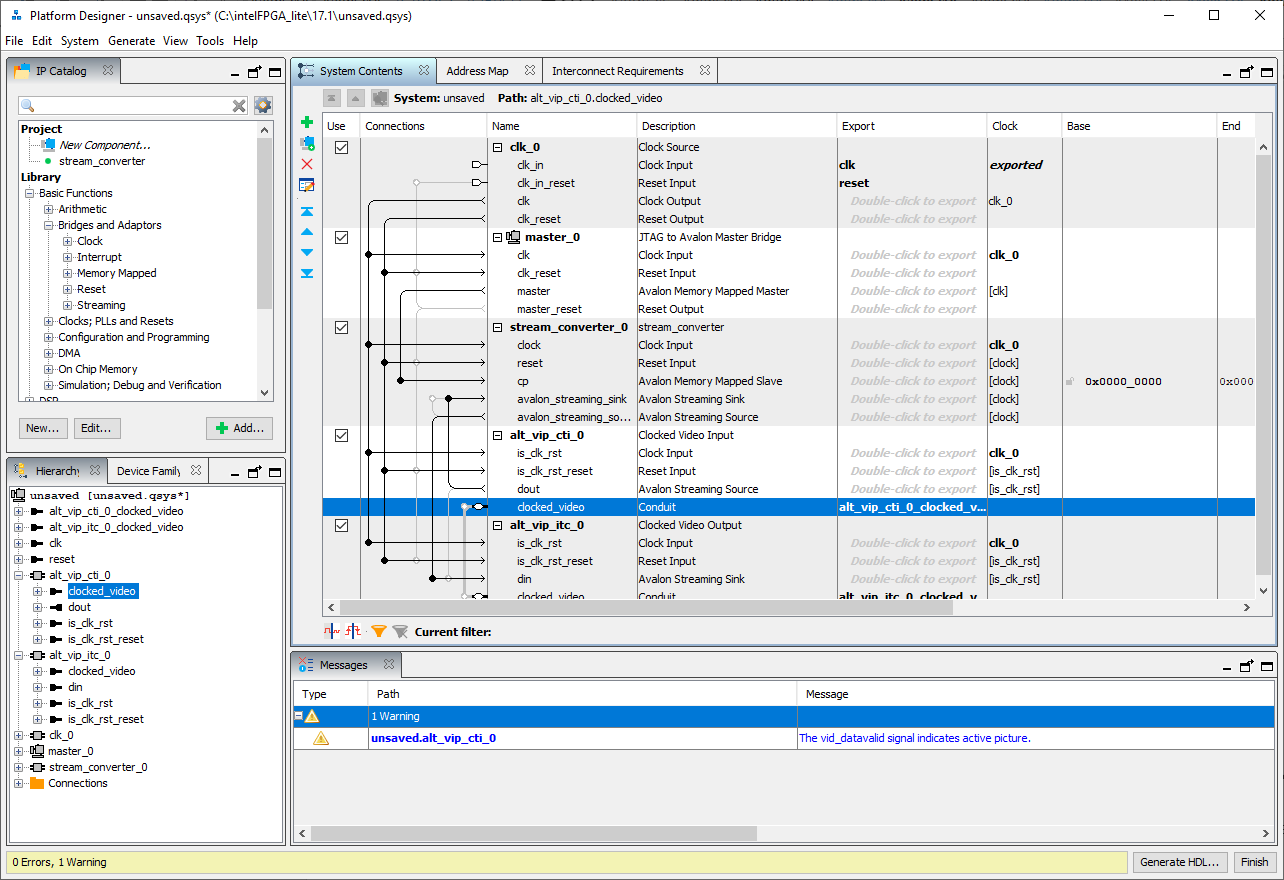
Теперь его можно использовать в своей системе. Добавим в систему наше IP-ядро и ещё несколько библиотечных для демонстрации. Поставим JTAG to Avalon Master Bridge, чтобы иметь доступ к регистрам нашего модуля через JTAG и добавим Clocked Video Input/Output для имитации приема и передачи видео. Как видно, интерфейсы нашего модуля легко подключаются к интерфейсам IP-ядер от самого Intel. Таким образом, можно создать библиотеку из необходимого набора пользовательских IP-ядер и достаточно быстро собирать большие системы.
В примере выше мы создавали IP-ядро с помощью графической оболочки, и в результате у нас сформировался файл stream_converter_hw.tcl, который описывает все наши настройки в текстовом виде. Для того, чтобы в новом проекте было доступно уже созданное IP-ядро, необходимо в настройках (Tools ->Options) добавить путь к файлу stream_converter_hw.tcl.
Как вы уже поняли, мы могли бы вместо создания IP ядра в графической среде все сделать в текстовом редакторе, т. к. файл stream_converter_hw.tcl является просто скриптом на языке TCL. Но я предпочитаю создавать IP-ядра в графической среде по нескольким причинам. Во-первых, не надо помнить свойства всех интерфейсов (т. к. в реальной работе создавать IP-ядра для Platform Designer приходится нечасто, то все свойства интерфейсов быстро забываются). А во-вторых, PlatformDesigner в реальном времени указывает нам на ошибки.
Понравилась статья? Не забудьте поддержать автора
Вам доступна статья в формате PDF
Аннотация
В статье рассмотрен способ создания пользовательских IP-ядер в Intel Qsys/Intel Platform Designer. И Intel Qsys, и Intel Platform Designer являются компонентами среды Intel Quartus. Разница между Qsys и Platform Designer невелика: во втором незначительно расширен функционал. Qsys используется в более старых версиях Quartus, более новые – поставляются с Platform Designer. У меня на машине установлен Quartus Prime Lite 17.1, который идет уже с Platform Designer, так что именно он и будет использован для примера.Введение
Концепция добавления пользовательских IP-ядер в Platform Designer проста: описать все интерфейсы модуля. Это необходимо для правильного подключения различных модулей друг к другу. Platform Designer поддерживает достаточно широкий спектр интерфейсов, которые можно видеть на рисунке 1.Рисунок 1 – Список поддерживаемых интерфейсов
Для примера возьмем простой модуль, написанный на VHDL, имеющий 3 интерфейса: Avalon-STin, Avalon-STout и Avalon-MMcsr. Модуль должен принимать поток данных по интерфейсу Avalon-STin, выполнять над данными некоторые преобразования (это сейчас для нас не важно) и выдавать результат по интерфейсу Avalon-STout. А Avalon-MMcsr будет при этом задавать параметры работы модуля.
В листинге представлен код модуля
-
library ieee;
-
use ieee.std_logic_1164.all;
-
-
entity stream_converter is
-
generic (
-
CONST_A : integer := 16#00#;
-
CONST_B : integer := 16#F5#
-
);
-
port (
-
clk : in std_logic;
-
reset : in std_logic;
-
-
stream_in_data : in std_logic_vector(31 downto 0);
-
stream_in_sop : in std_logic;
-
stream_in_eop : in std_logic;
-
stream_in_valid : in std_logic;
-
stream_in_ready : out std_logic;
-
-
stream_out_data : out std_logic_vector(31 downto 0);
-
stream_out_sop : out std_logic;
-
stream_out_eop : out std_logic;
-
stream_out_valid : out std_logic;
-
stream_out_ready : in std_logic;
-
-
cp_address : in std_logic_vector(5 downto 0);
-
cp_write : in std_logic;
-
cp_writedata : in std_logic_vector(31 downto 0);
-
cp_read : in std_logic;
-
cp_readdata : out std_logic_vector(31 downto 0);
-
cp_waitrequest : out std_logic
-
);
-
end entity;
-
-
architecture rtl of stream_converter is
-
begin
-
end architecture;
Создание IP-ядра
После того, как модуль создан, можно создавать IP-ядро в Platform Designer. Для этого откроем Platform Designer, и на панели IP Catalog нажмем кнопку New.Рисунок 2 – Главное окно Platform Designer
После нажатия кнопки мы увидим окно создания нового IP-ядраНа самой первой вкладке необходимо заполнить информацию об IP-ядре: имя, версию, группу в IP-каталоге и т. д. Мы зададим только поля Name и Display name. В большинстве случаев этого будет достаточно. В оба поля напишем название модуля «Stream_converter». Имя может быть любым и не обязательно соответствовать названию модуля.
Далее перейдем на вкладку Files и добавим исходные файлы к IP-ядру.
Можно добавить все файлы, который входят в состав модуля, но я предпочитаю добавлять только обертку верхнего уровня модуля, т. к. все добавленные файлы будут копироваться в каталог сгенерированных файлов, что не всегда удобно.
После добавления всех необходимых файлов жмем кнопку Analyze Synthesis Files и ждем, пока Platform Designer проверит синтаксис добавленных файлов.
Теперь на вкладке Block Symbol мы можем уже увидеть все интерфейсы, которые Platform Designer смог определить автоматически. Как видим, Platform Designer корректно определил интерфейс Avalon-MM (ControlPort), а вот оба stream интерфейса определились неправильно. Теперь на вкладке Signals & Interfaces необходимо подправить некорректно определённые интерфейсы.
Рисунок 6 – Signals & Interfaces
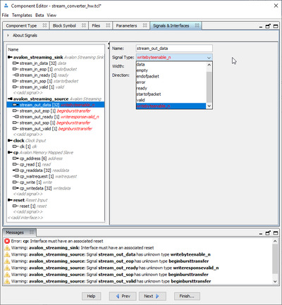
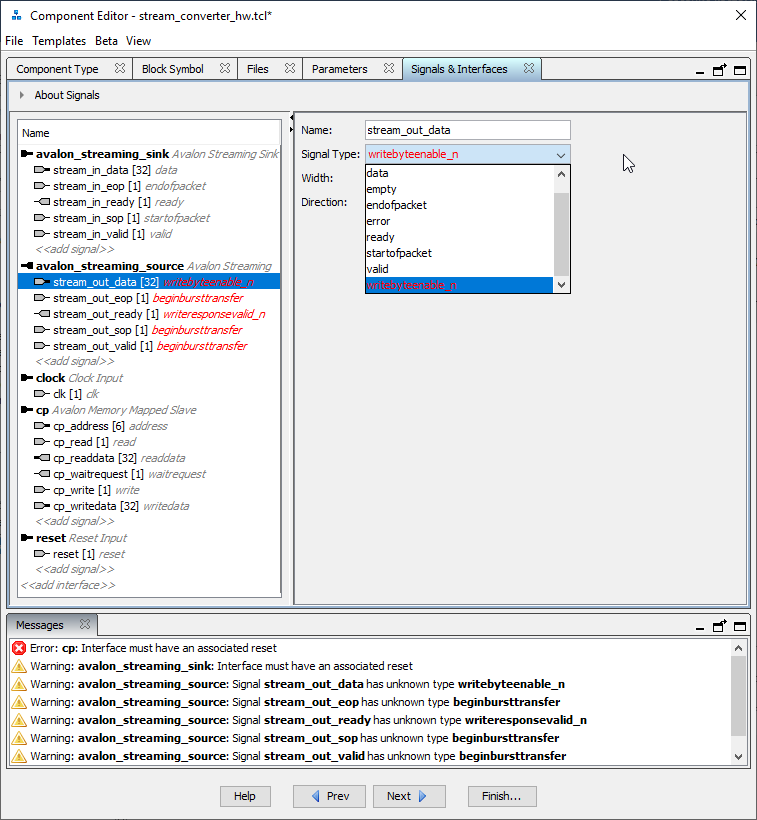
Тут мы видим, что Platform Designer распознал 2 stream интерфейса, как 1 memory-mapped. Для исправления ситуации создадим 2 stream интерфейса вручную, нажав на кнопку <<addinterface>>, и перетянем туда соответствующие сигналы. Т.к. у нас один Avalon-ST интерфейс приемный, а второй передающий, то необходимо создать один интерфейс Avalon Streaming Sink, а второй Avalon Streaming Source. Пустой автосгенерированный интерфейс можно удалить.Как видим, теперь у нас и правда 2 Avalon-ST интерфейса, но все сигналы помечены красным, и в логе будет множество ошибок, т. к. сигналы имеют неправильное назначение. В каждом интерфейсе необходимо задать правильные функции для всех сигналов, чтобы в Platform Designer корректно подключать между собой разные модули. После назначения функций осталась ещё одна ошибка и пара предупреждений
.
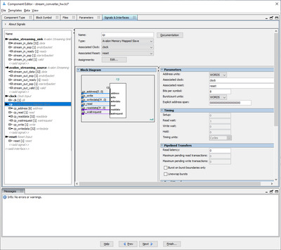
Необходимо для каждого интерфейса типа Avalon-MM и Avalon-ST назначить сигнал сброса. Обязательным ещё является тактовый сигнал, но он определился автоматически. Задавать тактовый сигнал и сигнал сброса для интерфейсов необходимо для того, чтобы Platform Designer мог корректно подключать интерфейсы из разных клоковыми доменов. Например, наше IP-ядро может работать на системной частоте 100 МГц, но интерфейс программирования может быть подключен к PCIe контроллеру, который работает на частоте 125 МГц (его интерфейсная часть со стороны FPGA). В случае с доступом к регистрам модуля мы можем просто соединить наше IP-ядро и PCIe-контроллер, не думая о CDC (Clock Domain Crossing). Platform Designer автоматически вставит переход между частотами. Но это не очень правильный путь, т.к. подобные преобразования потребляют дополнительные ресурсы, и в большом проекте Platform Designer может автоматически поставить десяток переходников между клоковыми доменами и, например, преобразователей разрядности шины. Но оптимизация системы в Platform Designer – это отдельная обширная тема, её мы рассмотрим в другой раз.
После последних исправлений у нас больше нет никаких предупреждений, и остается только нажать кнопку Finish для завершения создания IP-ядра.
Рисунок 10–Детальная информация интерфейса Avalon-MM
На этом этапе дополнительно можно настроить параметры интерфейсов. В мануале на шину Avalon описано множество её параметров. Например, адресация словная или байтовая, задержка чтения и т. д. В большинстве случаев стандартных настроек достаточно, так что создание IP-ядра можно завершать.Теперь в окне IP catalog у нас появился новое IP-ядро.

Рисунок 11 – Новый компонент в окне IP-catalog
Заключение
Аналогичным образом можно использовать шину AXI, а если новый модуль имеет какие-то нестандартные интерфейсы, или просто те, которые необходимо экспортировать на физические пины микросхемы, то можно выбрать в качестве типа интерфейса conduit, который не регламентирует набор сигналов в интерфейсе.В примере выше мы создавали IP-ядро с помощью графической оболочки, и в результате у нас сформировался файл stream_converter_hw.tcl, который описывает все наши настройки в текстовом виде. Для того, чтобы в новом проекте было доступно уже созданное IP-ядро, необходимо в настройках (Tools ->Options) добавить путь к файлу stream_converter_hw.tcl.
Как вы уже поняли, мы могли бы вместо создания IP ядра в графической среде все сделать в текстовом редакторе, т. к. файл stream_converter_hw.tcl является просто скриптом на языке TCL. Но я предпочитаю создавать IP-ядра в графической среде по нескольким причинам. Во-первых, не надо помнить свойства всех интерфейсов (т. к. в реальной работе создавать IP-ядра для Platform Designer приходится нечасто, то все свойства интерфейсов быстро забываются). А во-вторых, PlatformDesigner в реальном времени указывает нам на ошибки.
Понравилась статья? Не забудьте поддержать автора
Скачать статью в формате PDF
Вам доступна статья в формате PDF










