Новость

Обновление: Sigasi 4.7

29 марта 2020 г.· FPGA-Systems archive· Заметка

Рады сообщить, что вышло новое обновление Sigasi Studio 4.7. Разработчики Sigasi постоянно работают над улучшением IDE, добавляя в каждой версии всё более широкую поддержку языков VHDL, Verilog, SystemVerilog. Что нового? Улучшение графики: сделано м...

Рады сообщить, что вышло новое обновление Sigasi Studio 4.7. Разработчики Sigasi постоянно работают над улучшением IDE, добавляя в каждой версии всё более широкую поддержку языков VHDL, Verilog, SystemVerilog.

Что нового?

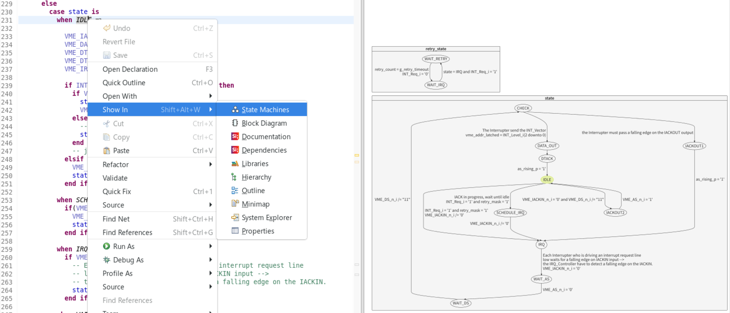
Улучшение графики: сделано много улучшений для графических функций в Sigasi Studio; дополнительно оптимизирована скорость и время обновления представления блок-схемы.

Видео

Добавлено отображение блоков always на блок диаграмме

Поддержка отображения состояний конечного автомата на блок диаграмме

Улучшено составление документации и добавлена поддержка классов SystemVerilog:

Подробнее об обновлении Sigasi Studio 4.7 читайте здесь

 

Первоисточник